免费试用
所有产品
万兴图示
基于模板的一站式办公绘图利器
万兴脑图MindMaster
基于云的多平台思维导图软件
万兴画板
基于白板的工作流搭建工具
万兴项管
基于甘特图的项目管理工具
新品上市
万兴图示V14
AI全面升级>>
万兴脑图V12
任务看板,AIPPT,
布局丰富>>
万兴画板V1.0
全新白板产品>>
所有产品
万兴图示
基于模板的一站式办公绘图利器
万兴脑图
基于云的多平台思维导图软件
万兴画板
基于白板的工作流搭建工具
万兴项管
基于甘特图的项目管理工具
万兴AI
万兴图示AI
万兴脑图AI
万兴AI
万兴图示AI
万兴脑图AI
政企服务
企业采购
政企套餐
国防版采购
客户案例
向团队介绍
政企服务
企业采购
政企套餐
国防版采购
客户案例
向团队介绍
社区资源
万兴图示模板中心
思维导图知识社区
万兴图示学堂
万兴脑图学堂
社区资源
万兴图示模板中心
思维导图知识社区
万兴图示学堂
万兴脑图学堂
帮助中心
帮助中心
文章教程
帮助中心
帮助中心
文章教程
免费下载
优惠
免费下载
优惠
登录
热门搜索:
热门专辑
全部专题
分类:
全部
流程图
组织结构图
思维导图
软件/计算机
专业领域绘图
图形表格
商务/PPT
管理/咨询
平面设计图
请选择
无匹配数据
全部
流程图
组织结构图
思维导图
软件/计算机
专业领域绘图
图形表格
商务/PPT
管理/咨询
平面设计图
加载中
子类:
软件开发
数据库
网络图
线框图
请选择
无匹配数据
软件开发
数据库
网络图
线框图
加载中
图形:
AWS
Azure
GCP
基本网络图
思科网络拓扑图
思科产品符号
思科安全符号
详细网络图
逻辑网络图
机架图
LDAP
活动目录
网络位置关系图
视频和音频端口
请选择
无匹配数据
AWS
Azure
GCP
基本网络图
思科网络拓扑图
思科产品符号
思科安全符号
详细网络图
逻辑网络图
机架图
LDAP
活动目录
网络位置关系图
视频和音频端口
加载中
类型:
全部
智能模板
普通模板
动态模板
请选择
无匹配数据
全部
智能模板
普通模板
动态模板
加载中
社区精选
一周热榜
最多使用
最新发布
达人作品
请选择
无匹配数据
社区精选
一周热榜
最多使用
最新发布
达人作品
加载中
请选择
无匹配数据
全部类别
作品
作品集
加载中
请选择
无匹配数据
全部权限
免费
付费
会员免费
加载中
立即使用
展馆预约系统拓扑图
42
0
0
左手
免费
立即使用
智慧消防-基础通信网络
42
0
0
南言已尽
¥3
立即使用
有线MESH组网
41
0
0
MrFeng
¥3
立即使用
网络连接架构图
41
0
0
小海
会员免费
立即使用
校车车载监控网络拓扑图
41
0
0
EDifSZqm
会员免费
立即使用
输入特征矩阵卷积核与输出特征矩阵卷积网络示意图
40
0
0
竟然是草莓
¥9.9
立即使用
小型公司网络
40
0
0
张亮
¥3
一键同款
校园智能广播系统拓扑图
40
0
0
EDQ
免费
立即使用
血透系统网络架构图
39
0
1
龟兹羊肉串
¥5
立即使用
联软图标
38
6
1
豆芽菜
会员免费
立即使用
室内公共区域LED显示屏及扩声系统
38
0
0
技术
¥3
立即使用
幼儿简笔画个人练习SVG矢量图格式
38
0
1
渐娄及料
¥20
立即使用
DHCP客户端与DHCP服务端交互流程
37
0
0
EDSafqBY
免费
一键同款
智慧消防预警系统拓扑图
37
1
0
EDQ
免费
立即使用
机架图3
37
0
0
技术
¥3
立即使用
TCN_Transformer
37
0
0
叛逆灵魂
¥19.9
立即使用
无线网络拓扑图
36
0
0
EDHTfRWq
免费
立即使用
门站系统拓扑图
36
0
0
Roco
¥10
立即使用
人体组织矢量素材
34
0
1
图示用户
免费
立即使用
网络拓扑结构
33
1
0
EDDaGkUo
免费
立即使用
直放站 无线空藕信号系统图
33
0
0
徐伟
会员免费
立即使用
YOLO11s-DySample
32
2
0
MrGuo
¥3
立即使用
CNN_BiGRU
32
0
0
叛逆灵魂
¥15
立即使用
YOLOv11-SPD-Conv architecture
31
0
0
MrGuo
¥3
立即使用
网络拓扑图样例
31
0
0
星辰大海
¥5
立即使用
科研深度学习绘图可编辑-神经网络篇二
30
0
2
一只图
¥6
立即使用
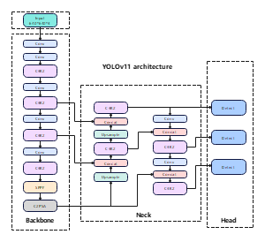
YOLOv11 architecture
30
0
0
MrGuo
¥3
立即使用
云服务SAAS平台
29
0
0
Hubert
¥5
立即使用
U 型图像分割卷积神经网络结构示意图模板
28
0
0
竟然是草莓
¥9.9
立即使用
机柜架构图
27
0
0
技术
¥3
立即使用
深度学习神经网络架构图
26
0
0
竟然是草莓
¥15.9
立即使用
深度学习模型基本框图
26
0
1
一只图
免费
立即使用
机房设备部署图
26
0
0
技术
¥3
立即使用
深度学习神经网络示意图-基本组件篇三
26
0
1
一只图
¥5
立即使用
摄像头及弱电配套基础图标
25
0
2
一只图
¥3
立即使用
我的库-cmdb
25
2
1
EDeX30uS
会员免费
立即使用
机房设备部署图2
25
0
0
技术
¥3
立即使用
产品规划
25
0
0
人生须知
¥3
立即使用
设备机架图
24
0
0
技术
¥3
立即使用
安全生产指挥平台
24
0
0
EDYrmTfm
免费
立即使用
MOS电路库
24
1
0
小枫
免费
立即使用
深度学习神经网络示意图-基本组件篇二
23
0
1
一只图
¥5
立即使用
我的库
21
1
0
Muzili
会员免费
立即使用
公司网络双宽带叠加
21
0
0
EDAqkcws
会员免费
立即使用
42U音视频机柜设备
20
0
0
技术
¥3
立即使用
校园无线网
20
1
1
孤城的守夜人
免费
立即使用
校园无线网
20
1
1
孤城的守夜人
免费
立即使用
全连接
20
0
0
Liquor
¥3
立即使用
企业网络架构拓扑图
20
0
0
EDAkKaHa
会员免费
立即使用
池内池外路由发布
20
0
0
EDnjrkYH
会员免费
立即使用
机架图2
16
0
0
技术
¥3
立即使用
低光照图像增强去噪网络结构示意图模板
16
0
0
竟然是草莓
¥9.9
立即使用
常态化录播系统示意图
10
0
0
moyan51
会员免费
立即使用
网络架构图
9
0
0
EDXfthHf
会员免费
立即使用
60个矢量图标集
8
0
0
图萌
免费
立即使用
网络架构示意图
7
0
0
计算机
免费
立即使用
IP-SEC VPN双分支网络拓扑图
7
0
0
zhaohailong
¥3
立即使用
云风格矢量图标集
4
0
0
图萌
¥3
立即使用
数据中心双活示意图
3
0
0
周**
¥20
立即使用
监控拓扑图
0
0
0
EDeXgjzZ
免费
1
36
37
38
1
2
3
4
5
6
7
8
9
10
11
12
13
14
15
16
17
18
19
20
21
22
23
24
25
26
27
28
29
30
31
32
33
34
35
36
37
38